User
Write something
Pinned
Small ask, big impact, let's help each other.
I need your help. If you want to support me and this community, a follow on @thatweavyguy on Instagram makes a real difference. More followers means more visibility, which means more creatives find The Weavy Way. It's a small thing that helps a lot. 🙏 We're all here because we build workflows and create visual work. But most of us have no idea what the rest of the community actually makes outside of this group. This weekend you've got some time (I hope) 🐣. Let's use it. Drop your website, portfolio, or socials below. Let's inspire each other and connect beyond Skool. I'll go first: → ▶️ YouTube: https://www.youtube.com/@ThatWeavyGuy → 📸 Instagram: https://www.instagram.com/thatweavyguy → ▶️ Linkedin: https://www.linkedin.com/in/jamyvodegel/ Now your turn — drop your links below. Let's discover what everyone's building and connect outside of here. 👇
Small ask, big impact, let's help each other.
Pinned
🏁 Rims Workflow — Your Turn
Drop your biggest takeaway from this classroom lesson. One sentence is enough. Now the real challenge: this workflow is not about rims. It's about placing any product in any context. A sneaker. A piece of furniture. A bag. A bike. How would you make this work for your own projects? What would you change? Share your workflow or your idea below. 👇
🏁 Rims Workflow — Your Turn
Timeline on Weavy!!
You thought AI was just about generating a million images? Cute. But let's be real. A hundred shots are useless without a VISION. Without a DIRECTOR. Without YOU. That's the cold, hard truth nobody wants to hear. Until now. Because what if you could take those AI-generated assets and actually direct them? What if you could orchestrate the chaos into a masterpiece, all within your creative flow? Forget endless exports and clunky editing suites. Forget losing your mind trying to stitch AI brilliance into a coherent story. We're talking about a REVOLUTION. A game-changer that puts the power of pacing, sequence, and sound back where it belongs: in your hands. This isn't just a tool; it's your new superpower. Get ready to compose, not just create! 🚀 Here's a sneak peek at how you're about to DOMINATE: The AI Content Conundrum: Solved! We'll dissect the biggest pain point for AI creators today: the sheer volume of assets without the means to effectively arrange and refine them. Discover why "more" isn't always "better" and how Timeline flips the script. Timeline: Your New Creative Command Center 🎬 Dive into the core functionality of Timeline. Understand how this integrated compositor feature empowers you to arrange clips, shape pacing, and layer sound directly within your workflow. It's seamless. It's intuitive. It's EVERYTHING. Master the Narrative: Pacing, Sequence, Sound 🎶 Explore the three pillars of storytelling that Timeline puts at your fingertips. Learn how to precisely control the flow, impact, and emotional resonance of your AI-generated content through expert sequencing and integrated audio. Iterate Like a PRO: Dynamic Updates & Endless Possibilities ✨ Uncover the magic of real-time iteration. See how updating prompts or swapping clips instantly reflects in your timeline, allowing for unparalleled creative freedom and lightning-fast adjustments. This is the future. This isn't just an upgrade. It's a paradigm shift. Are you ready to stop generating and start DIRECTING? Because the world is about to see what you can truly create.
Timeline on Weavy!!
Three canvas updates just dropped in Weavy — and they're ones you'll actually use daily.
1. Drag to Connect. Pull a wire, hover over a node, and it locks in automatically. 2. Router from Handle. Double-click any handle and a router spins up instantly. No extra steps. 3. Multi-Wire Select. Draw a box around your wires. Delete the whole mess in one go. Small changes. Big difference in how fast you can build. What feature would make your workflow feel smoother? Drop it below 👇
Three canvas updates just dropped in Weavy — and they're ones you'll actually use daily.
Architecture workflow
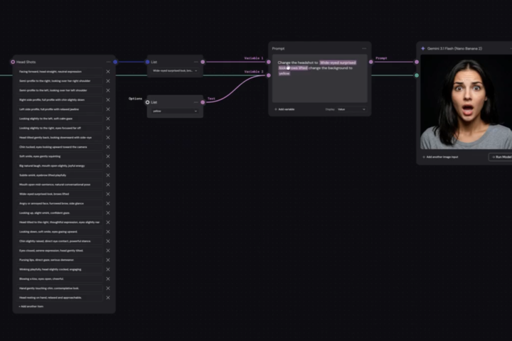
Hey All, I'm trying to create a good system in weavy for architecture! I have the 3D model with different colors for different surfaces so that the AI picks them up easier. Then I have references I want to extract materiality, image style, lighting. I created one LLM for the 1st analysis, and other one for the references. But I don't know how to combine both ? Or make it simpler ? Does anyone have a workflow already ?
1-30 of 41
powered by
The Weavy Way™ | Master Nodes
skool.com/the-weavy-way-3948
Master Figma Weave. Turn your vision into scalable node-based workflows. Move beyond prompting, start architecting. Free course + community inside.
Build your own community
Bring people together around your passion and get paid.
Powered by