User
Write something
Pinned
Next step for my application lifecycle project
This is the project I launched. Since it was vibecoded the next step in my strategy for this kind of projects is to migrate it to my own infrastructure since replit was good for the first version (aka MVP) but I want it to mature somewhere else. In this case I want to run it on cloudflare because of the generous free tier and if the project outgrows it then I'll move to the next stage and deploy it on a Kubernetes cluster.
Next step for my application lifecycle project
Pinned
Launched one of my projects!
🚀 I just launched a new way to get application lifecycle help — without hiring full-time engineers If you’ve ever struggled with: - Deployment issues at the worst possible time - Maintaining legacy code no one wants to touch - Migrations that keep getting postponed - Small but critical changes piling up We built something for you. It’s a subscription-based Application Lifecycle Management service, inspired by the simplicity of DesignJoy — but focused on real-world engineering and operations work. If this sounds useful — or you know someone who’s drowning in ops work — check it out: https://alm.busqandote.com/ What makes it different -⏸️ Pause anytime — only pay for days you actually use -🔁 Renews every 30 days of usage, not calendar days -📌 Requests are tracked transparently via GitHub -🎯 Focused on progress, clarity, and momentum — not just “ticket closed” This is ideal for startups, founders, and small teams who need reliable lifecycle support without adding headcount. Feedback welcome. This is just the beginning. 💬
3
0
Live session
I'm live now. If you see it you can join me. Let's talk Tech!
0
0
Cloudflare workers
You can deploy your personal project initially free until you get paying users on Cloudflare Workers. It's possible to deploy backend and frontend but you have to be willing to make some adaptations for the app to be compatible with the cloudflare environment. You get DNS, database, logging and more for free (again until you get paying customers). Later you can migrate to something more professional of stay on the paying services of cloudflare. They also offer many other AI related services.
0
0
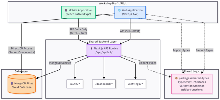
Why and When Monorepo Architecture
After a month of building Profit Pilot's web app, I started working on the mobile version to keep both platforms moving in parallel. This is where most projects face a critical decision: 1. Build everything twice (double the time, double the cost) 2. Architect once, deploy everywhere I chose option 2—even with both apps still in active development. My approach: Instead of maintaining two separate codebases, I engineered a unified architecture that powers both platforms simultaneously with enterprise-grade scalability. The architecture: → Turborepo monorepo for lightning-fast builds and intelligent caching → Shared TypeScript types with strict type safety across all packages → Centralized business logic - write once, run everywhere → Platform-optimized auth (secure session cookies for web, JWT with refresh tokens for mobile) → Shared UI component library maximizing code reuse → Real-time sync between platforms using optimistic updates → Automated CI/CD pipeline deploying to both platforms simultaneously → Environment-agnostic API layer with consistent error handling The technical edge: → 70%+ code sharing between platforms → Type-safe API calls with auto-generated clients → Single source of truth for business logic and validation → Consistent user experience across all devices → One security audit, one performance optimization—both platforms benefit Tech stack:Next.js 14 (web) | React Native/Expo (mobile) | Turborepo | MongoDB Atlas | TypeScript | tRPC/REST API | React Query | Zod validation
Why and When Monorepo Architecture
1-30 of 248
powered by
Citizen Developer
skool.com/citizen-developer-7163
For people that want to be programmers but hear and read everyday that AI is taking all the jobs and there is no chance for beginners.
Build your own community
Bring people together around your passion and get paid.
Powered by